์๋
ํ์ธ์! ๋ผํ๋ผ์ค์
๋๋ค.
์ค๋์ 3D๊ด๋ จ ์๋ฃ๋ค์ ๋ฌด๋ฃ๋ก ๋ฐ์ ์ ์๋ ๊ณณ,
Poly Haven์ ์๊ฐํด๋๋ฆฌ๊ฒ ์ต๋๋ค!
Poly Haven • Poly Haven
The Public 3D Asset Library
polyhaven.com
์ ํํ์ด์ง๋ฅผ ๋ค์ด๊ฐ๋ณด์๋ฉด The Public 3D Asset Library ๋ผ๊ณ ๋ถ์ ๊ฐ ๋ถ์ด์๋ค์.
์์ฃผ ์ ์ฒด์ฑ์ด ํ์คํฉ๋๋ค!
์ด ๊ณณ์ ํฌ๊ฒ HDRIs, Textures ๊ทธ๋ฆฌ๊ณ Models๋ก ๋๋์ด์ ธ ์์ต๋๋ค.ํ๋์ฉ ์ดํด๋ณผ๊น์!?
์ฒซ๋ฒ์งธ๋ก, HDRI๋ 3D์์ ๊ฐ์๋ฐฐ๊ฒฝ์ ๋๋ค.๋ค์ด๋ฐ์์ ์ ์ฉ์์ผ๋ณผ๊น์~
HDRIs๋ฅผ ๋ค์ด๊ฐ์ ์๋ฌด๊ฑฐ๋ ๋ง์๋๋ ๋ฐฐ๊ฒฝ์ ํด๋ฆญํด๋ด ์๋ค!

ํด๋ฆญํด์ ๋ค์ด์ค์๋ฉด ์๋๋์ต๋๋ค. ์ด์ ์ฐ์ธก ์๋จ์ ๋ณผ๊น์?

์ ์์ ์ ์ปดํจํฐ์ ์ฌ์์ด ์์ ์๋ค ํ์๋ ๋ถ๋ค์ 8K 16K์ ๋์ ํด๋ณด์ธ์!
์ ๋ ์ ๋นํ... 2K๋ก ๊ฐ๊ฒ ์ต๋๋ค! 4K๋ ํ๋ก์ ํธ๊ฐ ์ปค์ง๋ฉด ์๋นํ ๋ฌด๊ฒ๋๋ผ๊ณ ์....

๋ค์ด๋ก๋๊ฐ ์๋ฃ๋์ จ๋ค๋ฉด! ๋ธ๋ ๋๋ก ๊ฐ๋ด ์๋ค~~

๋ ์ฅ๋ฉด์ผ๋ก ์คํ๋ฆฟํฉ๋๋ค.
์คํ๋ฆฟํ๋ ๋ฒ์ ๋ทฐํฌํธ์ ๊ฐ ๋ชจ์๋ฆฌ๋ถ๋ถ์ ๋ง์ฐ์ค๋ฅผ ๊ฐ์ ธ๋ค๋๋ฉด +๋ชจ์์ผ๋ก ๋ง์ฐ์ค ์ปค์๊ฐ ํ์ฑํ๋ฉ๋๋ค.
๊ทธ ์ํ๋ก ๋๋๊ทธํ๋ฉด ์คํ๋ฆฟํ ์ ์์ต๋๋ค~

์ผ์ชฝ ๋ทฐํฌํธ๋ฅผ Shader Editor๋ก ๋ณ๊ฒฝํด์ฃผ์๊ณ ์~

๋จ์ถํค Nํค๋ฅผ ๋๋ฌ ์ฐ์ธก ๋ฐ๋ฅผ ์ ๊ฑฐํด์ค๋๋น

์ ํฐ ๋ฐฐ๊ฒฝ์ ๋ฐ๊ฟ๊ฒ์ด๊ธฐ ๋๋ฌธ์ Object์์ World๋ก ๋ฐ๊ฟ์ฃผ์ธ์~

World Shader๋ฅผ ๋ณด์๋ฉด ์ด๋ ๊ฒ ๋์ด์์ต๋๋ค.
๋ฐ๋ก ๋์ค์ง ์๋ ๋ถ๋ค์ ํค๋ณด๋ ๋ฐฉํฅํค ์์ชฝ์ ์๋ Homeํค๋ฅผ
๋๋ฅด์๊ฑฐ๋ A + ํคํจ๋ . ๋ฅผ ๋๋ฅด์๋ฉด ์๋ค๋ค์ ์ฐพ์ผ์ค ์ ์์๊ฒ๋๋ค.

์ฌ๊ธฐ์ ์ด์ ์๋ก์ด ๋ ธ๋๋ฅผ ์ถ๊ฐํ ๊ฒ๋๋ค. Shift + A๋ฅผ ๋๋ฅด์๋ฉด ์ด๋ ๊ฒ ๋ฐ๊ฒ๋๋ค.
์ด๊ณณ์ Environment Texture๋ฅผ ๊ฒ์ํ์๋ฉด ๋ ธ๋๊ฐ ๋์ฌํ ๋ฐ ๊ทธ๊ฑธ Addํ์๋ฉด ๋ฉ๋๋ค.

์ค๋ฅธ์ชฝ ๋ทฐํฌํธ๋ฅผ ๋ ๋๋ทฐ๋ก ํด๋์ผ์ จ๋ค๋ฉด ์ด๋ ๊ฒ ํํฌํํฌ ํ์ค๊ฒ๋๋น

Environment Texture์ ์๋ Open์ ๋๋ฅด์๊ณ , ์๊น ๋ฐ์๋ exrํ์ผ์ ์ฐ๋ค๋ฉด....
์ง์ ์ด๋ ๊ฒ ๊ฐ์๋ฐฐ๊ฒฝ์ด ๋ํ๋๊ฒ ๋ฉ๋๋ค~!

+ ๊ฐ์๋ฐฐ๊ฒฝ์ ์์ ๋กญ๊ฒ ํ์ฉํด๋ณด๊ณ ์ถ์ผ์๋ค๋ฉด
๋จ์ถํค Ctrl + T ๋ฅผ ๋๋ฅด์๋ฉด ์ ์ด๋ฏธ์ง์ฒ๋ผ Texture Coordinate์ Mapping๋ ธ๋๊ฐ ๋์ฌ๊ฒ๋๋ค.
Mapping๋ ธ๋๋ฅผ ํ์ฉํด์ ์ด๋ฏธ์ง์ ๋ณํ๋ฅผ ์ค ์ ์์ต๋๋ค.
์ ๋ ๋ ธ๋๊ฐ ๋์ค์ง ์์ผ์๋ ๋ถ๋ค์
์ข์ธก ์๋จ์ Edit - Preferences - add-ons๋ฅผ ๋ค์ด๊ฐ์ ์
"Node: Node Wrangler"๋ฅผ ์ฒดํฌํ์ฌ ์ฃผ์๋ฉด ๋ฉ๋๋ค!
๋๋ฒ์งธ๋ก, Texture์ ๋๋ค.

์ด๊ฒ๋ HDRI์ ๋ง์ฐฌ๊ฐ์ง๋ก ์ผ๋จ ๋ค์ด๋ก๋ ํด๋ด ์๋ค! Savva๋ ๋กํ!

์์ถ์ ํ๊ณ ๋ค์ด๊ฐ๋ฉด ์๋๋์ค๋ค์ ์น์ ํ๊ฒ๋ ์ํฐ์คํธ๋ถ์ด ๋ธ๋ ๋ ํ์ผ๊น์ง ๊ณต์ ๋ฅผ ํด์ฃผ์ จ๋ค์ฌ

textures๋ก ๋ค์ด๊ฐ์๋ฉด

์๋ค๋ค์ด ์ฌ๋ฌ๋ถ์ ๊ธฐ๋ค๋ฆฌ๊ณ ์์์ํ ๋ฐ์,
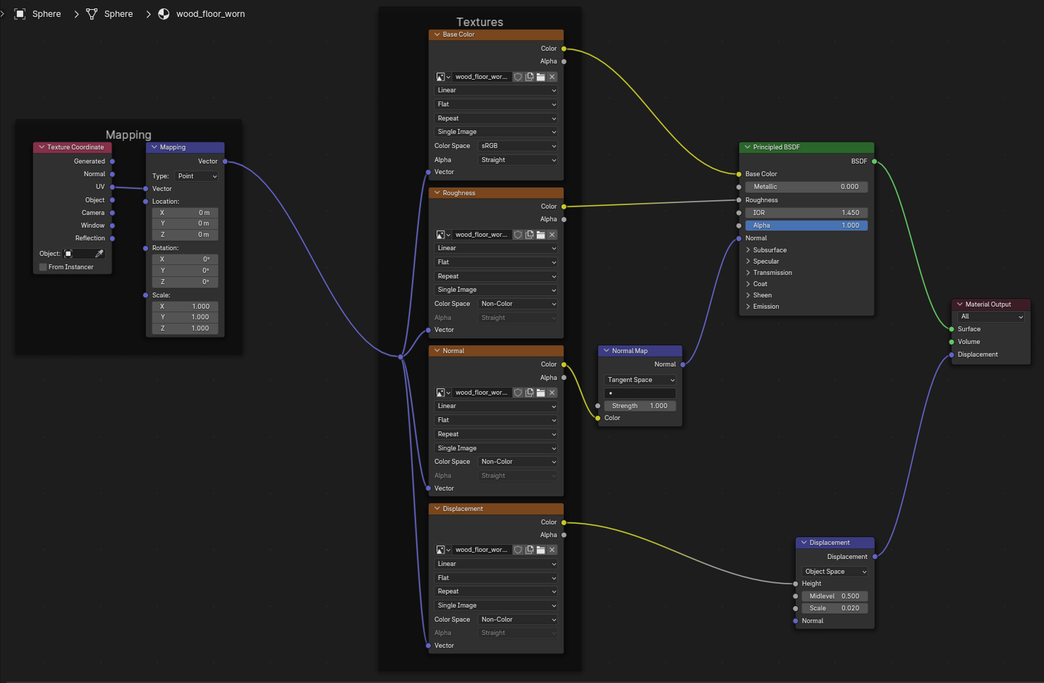
์ฐจ๋ก๋ก diffuse, displacement, normal, roughness์ ์ค์๋ง๋ก ์ ์ฅ์ ํด๋์ผ์ จ๋ค์!
๋ธ๋ ๋ ํ์ผ์ ์ด์ด์ Shader Node๋ฅผ ํ์ธํด๋ณด์๋ฉด

์ด๋ ๊ฒ ๊น๋ํ๊ฒ ์ ๋ฆฌ๋ฅผ ํด๋์ผ์ จ๋๋ฐ์!
Principled BSDF์๋ ์์ฃผ ๋ค์ํ ๋ ธ๋๋ค์ ์ฐ๊ฒฐํ ์ ์๋ ์์ผ๋ค์ด ๋ง๋ต๋๋น
์ ์ด๋ฏธ์ง์ ๊ฐ์ด ํ ์ค์ณ ์ด๋ฏธ์ง๋ค์ ๋๋๊ทธ์ค ๋๋กญ์ผ๋ก ์ง์ด ๋ฃ์ผ์ ์ ์ ๋ ๊ฒ ์ฐ๊ฒฐ์ง์ผ์๋ฉด ๋ฉ๋๋ค

๋ง์ง๋ง์ผ๋ก! Models๊ฐ ๋จ์๋ค์ ํํ


์ ๋ ์ด ๊ท์ฌ์ด ์ฅ๋ ์์ ๋ฐ์๋ณด๊ฒ ์ต๋๋น

๋ธ๋ ๋ํ์ผ์ ์ง์ ์ฌ์ ๋ ๋์๊ณ ~ ๋ง์ฝ ์์ ์ ๋ธ๋ ๋ ํ์ผ์ ์ฅ๋ง ๊ฐ์ ธ์ค์๊ณ ์ถ์ผ์๋ค! ํ์๋ฉด



์ข์ธก ์๋จ์ File - Append ํด๋ฆญ -> ๋ฐ์ผ์ ๋ธ๋ ๋ ํ์ผ ํด๋ฆญ -> Collection ํด๋ฆญ!

๋ง์ง๋ง์ผ๋ก street_rat์ด๋ผ๋ ์ด๋ฆ์ผ๋ก ๋ Collection์ Appendํ์๋ฉด!

์ฅ๊ฐ ๋ํ๋ฉ๋๋ค~!
์ง๊ธ๊น์ง ์~์ฃผ ์ ์ฉํ 3D๊ด๋ จ ์๋ฃ๋ค์ ๋ฌด๋ฃ๋ก ๋ฐ์ ์ ์๋ ๊ณณ,
"The Public 3D Asset Library"
Poly Haven์ ์๊ฐํด๋๋ ธ์ต๋๋ค :) ์์ฃผ ๋ ๋ ํ์์ฃ ?

์ฌ๋ฌ๋ถ๋ค์ ์ ๋๋ 3D์ํ์ ๋์์ด ๋๊ธฐ๋ฅผ ๋ฐ๋๋๋ค!
๊ทธ๋ผ ์ ์ด๋ง สุชส
'[Blender] ๋ธ๋ ๋' ์นดํ ๊ณ ๋ฆฌ์ ๋ค๋ฅธ ๊ธ
| [๋ธ๋ ๋] ์๋จ ์ฐฝ ๋ซ๊ธฐ ๋ฒํผ ์ฌ๋ผ์ง ํด๊ฒฐ๋ฒ (0) | 2023.12.17 |
|---|---|
| [๋ธ๋ ๋] .OBJ์ .FBX ๊ทธ๋ฆฌ๊ณ STLํ์ผ ํฌ๋งท ์ดํดํ๊ธฐ (0) | 2023.12.13 |
| [๋ธ๋ ๋] ์๋ฆฌ๋ ๋ทฐ์์ ํ ํด๋ก์ง ์ ๋ณด์ด๊ฒ ํ๋ ๋ฒ (1) | 2023.12.05 |
| [๋ธ๋ ๋] ์ ๋์จ(Addon) ์ค์น ๋ฐฉ๋ฒ (0) | 2023.12.04 |
| [๋ธ๋ ๋] Non-Manifold Mesh (0) | 2023.08.05 |
๋๊ธ